Migration of the navigation menus, guide views and guide pages
Within a user profile, navigation could be provided via three different methods in Alfabet 10.15: guide pages, guide views and a menu structure created for a user profile in Alfabet Expand. Guide views and guide pages are deprecated in Alfabet 11.7. They are converted to a left hand navigation menu visible as menu structure under the user profile in Alfabet Expand and partially to content of the Home content area. Automatic migration results in the following:
- The menu structure of the user profile will always start with the following menu items:
- Home: Opens a content area as an entry point to the user profile. For user profiles having a guide view definition, you will find an automatically generated Home content area in Alfabet Expand under Presentation > Content Areas > Migrated Home Page Content Areas. After migration from guide pages or menu structures, the Home menu item opens an empty content area which is used as default for new user profiles and cannot be edited.
- Favorites: Giving access to the new standard functionality to save favorites.
- Recent objects: Opens the list of recently changed objects. Currently, the correct functionality is not added to the menu. This requires manual changes to the menu item in the Admin tab in Alfabet Expand.
- Workflows: Opens the standard business function WFS_Explorer for workflow activities.
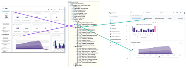
- Guide views assigned to user profiles will be partially converted to the menu structure under the user profile implementing the left hand navigation, and partially to content of the content area accessible via the Home menu option or via the left-hand navigation. For the standard configuration of the guide views in the accellerator, the following applies:
- The left hand navigation of the the first page will be converted to the menu structure under the user profile.Top menu items in the guide views will also be added to this menu, if available. Visibility conditions defined for left-hand navigation items are available for the corresponding menu item of the user profile.
- A content area is created and linked to the Home menu item of the menu. The content area is available under Presentation > Content Areas > Migrated Home Page Content Areas > <User Profile Name>_Home. Each tab on top of the guide view is converted to a new content page of the content area. The content of the guide views is converted to content items in the respective content page.
- The left hand navigation of the the first page will be converted to the menu structure under the user profile.Top menu items in the guide views will also be added to this menu, if available. Visibility conditions defined for left-hand navigation items are available for the corresponding menu item of the user profile.
- Guide pages assigned to user profiles will be converted to the menu structure under the user profile implementing the left hand navigation. The left hand menu will include both the left side navigation and the links on the guide page available via a left hand menu item, and the top menu structure. The resulting menu structure has only two levels.
- The menu structure of the standard Admin user profile will be amended with new administrative functionalities Data Quality Assessment , Global Indicators (for manual re-calculation of global computed indicators), Color Themes , and Measurement units.
After migration, you need to check the content of the automatically created content areas. Reports which are not supported any longer may be missing from the view in the user interface. In the structure, they are marked as problematic with an exclamation mark sign
. But other views and functionalities should also be checked to ensure full functionality.