This document covers the following topics:
Adabas Manager supports the following operating system platforms:
Windows Server 2016 (Datacenter and Standard Edition, x86-64)
Windows Server 2019 (Datacenter and Standard Edition, x86-64)
Windows Server 2022 (Datacenter and Standard Edition, x86-64)
Windows 10 (Pro and Enterprise Edition, x86-64)
Windows 11 (Pro and Enterprise Edition, x86-64)
SUSE Linux Enterprise Server 12 (x86-64)
SUSE Linux Enterprise Server 15 (x86-64)
Red Hat Enterprise Linux AS 8 (x86-64)
Red Hat Enterprise Linux AS 9 (x86-64)
Home Editions of Microsoft Windows are not supported.
Note
We suggest that you install all of the manufacturer's recommended
patches before you start the installation.
The memory space required by Adabas Manager largely depends on the number of users. It is recommended to use a system with a memory of at least 4 GB.
Approximately 2 GB of hard-disk space is required for Adabas Manager (including all preselected Adabas and Software AG Installer packages). This value depends on the installation hardware.
In order to administer Adabas databases on Open Systems, the Adabas Manager needs to be connected to the Adabas RESTful Administration Server of the latest version of Adabas installations. The respective licenses for Adabas and/or Adabas Encryption should be installed on the Adabas installation.
The following architecture shows the possible setup on administering Adabas on Open Systems.
Via Admin Server

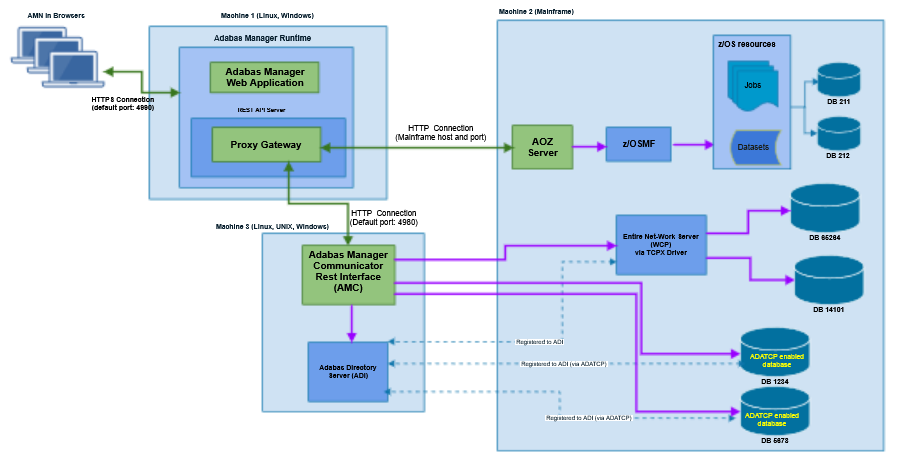
In order to administer Entire Net-Work and Adabas on mainframe, the Adabas Manager needs to be connected to the latest version of Adabas Manager Communicator, which in turn is connected to the latest version of SoftwareAG Directory Server. A license for Entire Net-Work server should be installed.
The following architecture shows the possible setup on administering Entire Net-Work on Linux and z/OS.
Via Adabas Manager Communicator

In order to administer Adabas on z/OS, the Adabas Manager needs to be connected to the latest version of Adabas Manager Communicator, which in turn is connected to the latest version of SoftwareAG Directory Server. An Adabas Online System (AOS) license should be installed on the Mainframe. In addition, with AOZ server running, Adabas Manager can perform Adabas utilities (e.g. ADAREP, ADADBS, ADALOD, and etc) on z/OS. License requirement of AOZ server can be found in Documentation of Adabas for Mainframe --> Installation for z/OS --> Installing Adabas Online Services for z/OSMF Utility Server --> AOZ Server Licensing Requirements.
The following architecture shows the possible setup of administering Adabas on z/OS.
Via Adabas Manager Communicator
Via z/OSMF

In order to administer Adabas Logging and Auditing, Adabas Manager only needs to know the z/OS Host and port, as well as the DBID and File-Number of the Auditing System File. It is assumed that Adabas Auditing for z/OS has been installed with a license following the steps available at https://documentation.softwareag.com/, look for title: Adabas Auditing for z/OS.
The following architecture shows the possible setup of administering Adabas Logging and Auditing.

Supported browsers in this version are:
Microsoft Edge
Mozilla Firefox Extended Support Release 68
(1)
Google Chrome (2)
(1) Only the Extended Support Releases of Mozilla Firefox are explicitly supported. Due to frequent upgrades of the Mozilla Firefox consumer release, the compatibility of Adabas Manager with future versions of Mozilla Firefox cannot be fully guaranteed. Possible incompatibilities will be removed during the regular maintenance process of Adabas Manager.
(2) The Google Chrome support is based on Google Chrome Version 74. Due to frequent version upgrades of Google Chrome, compatibility of Adabas Manager with future versions of Google Chrome cannot be fully guaranteed. Possible incompatibilities will be removed during the regular maintenance process of Adabas Manager.
Important
Cookies and JavaScript must be enabled in the
browser.
The installation and usage of Adabas Manager does not require a license file.