This document covers the following topics:
Adabas Manager supports the following operating system platforms:
Windows Server 2016 (Datacenter and Standard Edition, x86-64)
Windows Server 2019 (Datacenter and Standard Edition, x86-64)
Windows Server 2022 (Datacenter and Standard Edition, x86-64)
Windows 10 (Pro and Enterprise Edition, x86-64)
Windows 11 (Pro and Enterprise Edition, x86-64)
SUSE Linux Enterprise Server 12 (x86-64)
SUSE Linux Enterprise Server 15 (x86-64)
Red Hat Enterprise Linux AS 8 (x86-64)
Red Hat Enterprise Linux AS 9 (x86-64)
Home Editions of Microsoft Windows are not supported.
Note
We suggest that you install all of the manufacturer's recommended
patches before you start the installation.
The memory space required by Adabas Manager largely depends on the number of users. It is recommended to use a system with a memory of at least 4 GB.
Approximately 2 GB of hard-disk space is required for Adabas Manager (including all preselected Adabas and Software AG Installer packages). This value depends on the installation hardware.
Adabas Manager supports the administration of Adabas environments Version 6.6 and above, as well as the administration of Entire Net-Work. Installing and running Adabas Manager requires no additional components to be installed on the node where it is running.
In order to administer Adabas databases, the Adabas Manager needs to be connected to the Adabas RESTful Administration Server of the Adabas installations.
In order to administer Entire Net-Work and Adabas on mainframe, the Adabas Manager needs to be connected to the Adabas Manager Communicator.
In order to administer Adabas Logging and Auditing, please refer to the installation information in the documentation of Adabas Auditing for z/OS, available at https://documentation.softwareag.com/.
In order to exploit the full capability of Adabas Manager, the following component versions are required:
Adabas 7.1 SP1 – 7.1.1.0 or above
Adabas Directory Server 5.9 – 5.9.1.0 or above
Adabas Manager Communicator 2.5 – 2.5.0.0 or above
Adabas Restful Administration 7.1 SP1 – 7.1.1.0 or above
Entire Net-Work Client 1.8 – 1.8.1.0 or above
Entire Net-Work Server 7.9 – 7.9.1.0 or above
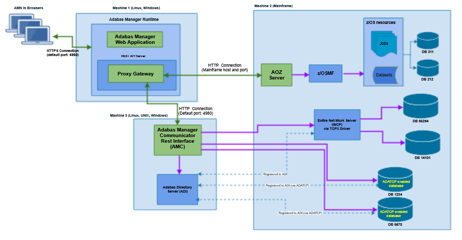
The following architecture overviews show examples of common installation scenarios:
Note
Fixes in hand with the release must be applied.
Via Admin Server

Via Adabas Manager Communicator
Via z/OSMF

Via Adabas Manager Communicator


Supported browsers in this version are:
Microsoft Edge
Mozilla Firefox Extended Support Release 68
(1)
Google Chrome (2)
(1) Only the Extended Support Releases of Mozilla Firefox are explicitly supported. Due to frequent upgrades of the Mozilla Firefox consumer release, the compatibility of Adabas Manager with future versions of Mozilla Firefox cannot be fully guaranteed. Possible incompatibilities will be removed during the regular maintenance process of Adabas Manager.
(2) The Google Chrome support is based on Google Chrome Version 74. Due to frequent version upgrades of Google Chrome, compatibility of Adabas Manager with future versions of Google Chrome cannot be fully guaranteed. Possible incompatibilities will be removed during the regular maintenance process of Adabas Manager.
Important
Cookies and JavaScript must be enabled in the
browser.
The installation and usage of Adabas Manager does not require a license file.